上一篇
ASP.NET仿百度网盘文件分享文件管理系统源码 会员上传下载文件 带搭建教程
- 上传下载
- 2026-01-28
- 2
简介:
创建无限级文件夹,上传文件,可进行删除,下载
分享等功能,异步上传
无限级文件夹:可在根目录中创建文件夹,点击文件夹即可进入下一级目录,可上传文件或新建目录
下载:单击列表中的文件即可下载文件
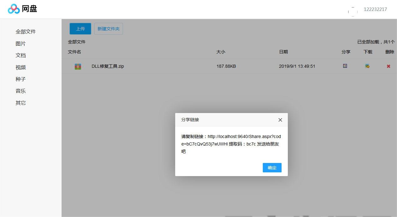
分享:用户分享文件链接会生成提取码,其它用户进入该链接需输入提取码比对,正确的进入下载,错误的提取码不允许下载
会员分为普通会员与VIP超级会员。会员通过VIP激活码可以升级成为VIP超级会员
普通会员最多允许上传100MB大小的文件
VIP超级会员允许10g大小的文件
安装sql server2008r2或以上版本数据库
图片:





这里是自定义内容 购买并下载 这里可以填写本站的下载说明[/NeadPay]
本站所发布的全部内容源于互联网搬运,仅限于小范围内传播学习和文献参考
请在下载后24小时内删除,如果有侵权之处请第一时间联系我们删除。
敬请谅解! E-mail:
本文链接:https://www.ymweb3.shop/?id=9225


您未登录,请登录 或 注册后查看